You can choose to use a graphics object as the source of a selection without having any selection input object. You can also link both a graphics object and a selection input object to the same explicit selection.
In the example below, the embedded model has a boundary condition defined with an Explicit selection. Both a
Selection Input object and a
Graphics object are used to let the user select boundaries to be excited by an incoming wave.

The user can select boundaries here by clicking directly in the graphics window corresponding to the Graphics object or by adding geometric entity numbers in a list of boundary numbers corresponding to a
Selection Input object.
To make it possible to directly select a boundary by clicking on it, you can link a graphics object to an explicit Selection used to group boundaries, as shown in the figure below. Select the explicit selection and click
Use as Source.
In the figure below, there are two explicit selections, Excitation Boundary and
Exit Boundary, and the graphics object
graphics2 is linked to the selection
Excitation Boundary.

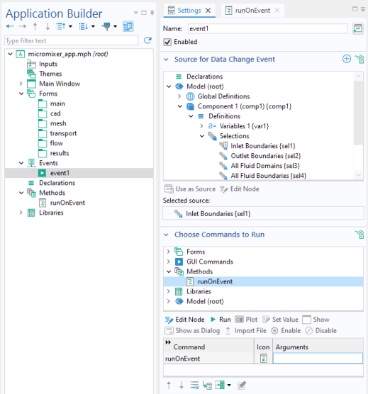
You can have events associated with selections. The On data change event will be triggered when the selection is changed. If you have a local method associated with this event, you will get a method with an integer array argument. The method is called with the new entities of the selection. The
On activate event will be triggered when the
Activate Selection button is clicked.
