Medium Properties
Use the Medium Properties node to specify the refractive index of the medium. An instance of this feature is created by default, including all of the selected domains for the physics interface. For the region outside the geometry and for any domains not included in the physics interface selection, the refractive index is instead controlled by the Optical dispersion model in the physics interface Material Properties of Exterior and Unmeshed Domains section.
Medium Properties
Use the settings in this section to specify how the real part of the refractive index is defined. If the ray intensity or power is computed, then you can also specify the imaginary part of the refractive index, which is used to describe absorption within the medium.
Refractive Index of Domains
Choose an option from the Refractive index of domains list:
If Specify absolute refractive index (the default) is selected, the Refractive index, real part can be taken From material, or it can be entered directly. The default value is 1. This index is considered absolute, that is, relative to vacuum.
If Specify relative refractive index is selected, the Refractive index, real part can be taken From material, or it can be entered directly. The default value is 1. Then enter the Reference temperature Tref,rel (SI unit: K, default 293.15 K) and the Reference pressure Pref,rel (SI unit: Pa, default 0). The given refractive index is understood to be relative to air; that is, the absolute refractive index is the product of the specified value with the refractive index of air at the reference temperature and pressure.
If Specify relative refractive index and Abbe number is selected, choose an option from the Optical dispersion model list. The following options are available:
-
-
Conrady, and
-
Then enter the Refractive index at center wavelength ncenter (default 1), Abbe number V (default 50), the Reference temperature Tref,abb (SI unit: K, default 293.15 K), and the Reference pressure Pref,abb (SI unit: Pa, default 0). The refractive index is understood to be relative to air; that is, the absolute refractive index is the product of the specified value with the refractive index of air at the reference temperature and pressure. If Change reference wavelengths checkbox is selected, the reference wavelengths Center wavelength λcenter (SI unit: m, default 587.56 nm), Short wavelength λshort (SI unit: m, default 486.13 nm), and Long wavelength λlong (SI unit: m, default 656.28 nm) can be changed. Abbe number is defined as
and the dispersion model coefficients are calculated using the information provided.
If Get dispersion model from list is selected, choose an option from the Optical dispersion model list. The following options are available:
-
-
-
-
-
-
-
-
-
If Get dispersion model from material is selected, the dispersion model in each domain is automatically deduced from the Material nodes and their selections. This allows different optical dispersion models to be used in different domains in the geometry, using only a single Medium Properties node.
For example, suppose that a model contains two lenses consisting of two different glasses, and that the first glass is defined using Sellmeier coefficients whereas the second glass is defined using Schott coefficients. Then selecting Get dispersion model from material will automatically express the refractive index using the Sellmeier equation in the first lens and the Schott (polynomial) equation in the second. An alternative way to use different optical dispersion models in different domains is to use more than one instance of the Medium Properties node and select the dispersion models manually.
For more information on each optical dispersion model, see Table 3-3 in Theory for the Geometrical Optics Interface, Optical Dispersion Models section.
The coefficients for each of these dispersion models are taken From material by default. Alternatively, User defined coefficients may be entered.
For the built-in optical dispersion models, the wavelength is always assumed to be in units of microns (μm). For example, in the Schott (polynomial) model, the coefficients A0, A1, A2, A3, and so on have units of 1, μm, μm2, μm3, and so on. If another source were to provide these coefficients using nanometers instead of microns, then some manual conversion would be required.
Similar to the option Specify relative refractive index, most of the built-in optical dispersion models define the refractive index relative to air, and therefore they all require a reference temperature and pressure to be specified. The only exception is the Temperature-dependent Sellmeier, in which the refractive index is assumed to be absolute, such that n = 1 is the refractive index of an ideal vacuum. To use any other optical dispersion model to define an absolute index, set the reference pressure to zero.
Using the Temperature-dependent Sellmeier model also disables the settings for selecting a Thermo-optic dispersion model (see the following subsection).
The conversion from relative to absolute refractive index is made using the Edlén model (Ref. 2) for the refractive index of air. See Optical Dispersion Models for further details.
Optical Attenuation Model
By default the Optical attenuation model list is not shown. However, it will be shown if you select any option except None from the Intensity computation list in the physics interface settings. This is because the speed of light in a medium only depends on the real part of the refractive index, whereas the imaginary part affects the attenuation of ray intensity or power if they are solved for.
The standard used by the Geometrical Optics interface is to treat absorbing media as having complex-valued refractive indices of the form n - iκ, where n and κ are real dimensionless numbers and κ > 0. The case κ < 0 would constitute a gain medium.
The Optical attenuation model list has the following options:
For Extinction coefficient, specify the value of κ directly. This can be taken From material or User defined; if User defined the default is 0. The Geometrical Optics interface only recognizes isotropic κ where the absorption rate does not depend on ray polarization.
For Attenuation coefficient, specify the value of the Attenuation coefficient α (SI unit: 1/m) which is related to κ by α = 4πκ/λ0. The default is 1 1/m.
For Internal transmittance, 2 mm sample thickness, enter a value or expression for the internal transmittance of a 2 mm thick sample of the material, neglecting Fresnel losses. Internal transmittances are dimensionless and are denoted τi,d, where d is replaced with the sample thickness, for example, τi,2. The default is 0.9. The relationship between τi,d and κ is κ = -(λ0 log τi,d)/(4πd).
Conversions Between Optical Attenuation Models
The material properties for different optical attenuation models are used to define the corresponding properties for other attenuation models automatically. For example, if you select Extinction coefficient and try to take the value of κ From material, but the selected material only has internal transmittance data, then the value of the internal transmittance data is automatically converted to a value of κ based on the wavelength.
If the selected material has internal transmittance data for two or more sample thicknesses, the data for the greatest thickness is automatically used unless otherwise specified. This default behavior is intended to give the best possible numerical precision when the internal transmittance values are close to 1, implying weak absorption. However, it may be preferable to use internal transmittance data for a smaller sample thickness in IR or UV applications when most of the energy is absorbed.
How to Automatically Detect Optical Dispersion Models
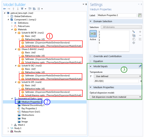
The option Get dispersion model from material is unique because it allows a single Medium Properties node to detect different optical dispersion models from a large number of different materials having different domain selections. For example, the materials used in the Petzval Lens tutorial are shown in Figure 3-2 below. To automatically detect the optical dispersion models of the loaded glasses, take the following steps:
1
2
Locate the default Medium Properties node.
3
From the Refractive index of domains list, select Get dispersion model from material. If the glasses loaded in step 1 also provide thermo-optic coefficients, it is important to specify an accurate value of the Temperature as well.
Figure 3-2: Workflow for automatically detecting optical dispersion models from the glasses in an optical prescription.
Thermo-Optic Dispersion Models
A temperature-dependent offset in the Refractive index may be specified using a thermo-optic dispersion model. Two options are possible:
None (the default): no offset will be applied.
Schott thermo-optic: this is the only built-in thermo-optic dispersion model available. The coefficients used to compute a temperature dependent offset in the refractive index can either be taken From material (the default), or User defined. A reference temperature is also required. This may also be taken From material (the default), or User defined.
For further details, see Thermo-Optic Dispersion Models.